工事における電子納品
新着情報
長崎県土木部における工事の電子納品の運用について
長崎県土木部では、長崎県電子納品運用ガイドライン【工事編】(令和8年4月施行) (PDF 2.31MB)を定め、工事竣工時の資料など、ペーパーレス化を図っています。
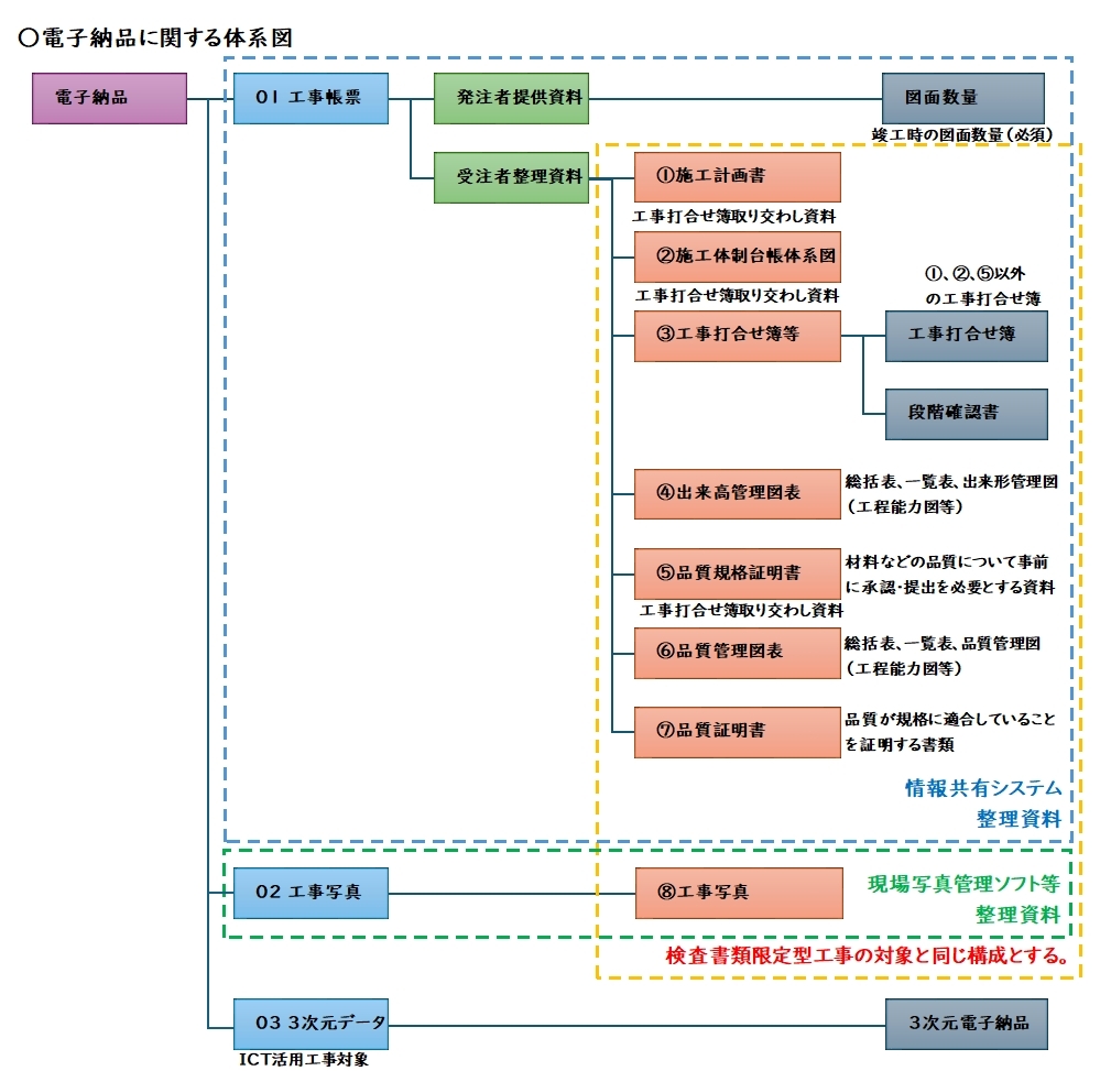
1.電子納品に関する体系図

2.電子納品の運用について
○事前協議
受注者は、工事書類等を電子成果品として電子納品する場合、事前協議チェックシートを作成し、工事打合せ簿により監督職員の承諾を得るものとする。
様式-1 事前協議チェックシート (XLSX 53.8KB)
○電子データの作成・提供
工事帳票、工事写真、3次元データのフォルダ構成・電子媒体の作成方法については、長崎県電子納品運用ガイドライン【工事編】の8ページから12ページに示す。
各納品物に添付する工事概要書については、下記資料を使用する。
○検査前確認及び納品方法
・検査前確認
電子媒体に書き込みを行った時点で電子媒体納品書に付随する電子成果品チェックシートを用いて受発注者双方で確認すること。
・納品
電子媒体納品書は、受注者からの電子媒体提出時に受発注者双方で確認し、発注者において検査調書とともに書類に綴じること。
※問い合わせ先
〇問い合わせ先
建設企画課 インフラDX推進班
TEL095-824-1111(内線3028、5452)